2020-02-25 作者: 來源:
在將CAXA 協同管理覆蓋技術管理部、技術研發部、工藝部、生產制造部等多個部門后,建立起一個企業內部的產品數據管理平臺,為陜汽德仕信息化項目提供了保障,還有效地、不斷地支持了陜汽德仕信息化規劃。通過項目的實施使陜汽德仕實現了企業數據的集中、有序、共享、協同和安全管理”

陜汽德仕汽車部件(集團)有限責任公司是以重型商用車零部件及專用汽車的開發、設計、生產、制造、銷售、進出口業務為一體的企業集團,是陜汽集團重要子公司之一。公司橫跨岐山、西安、高陵三地,生產作業面積20萬平米。公司總部設在西安經濟技術開發區涇渭工業園內,資產總額超過4億元,年產值近10億元。
公司產品以重型專用車系列和零部件系列為主,為各類重型商用車配套生產汽車零部件6000余種、總成210余種、專用車幾十種,同時開展各類重型汽車維修、改裝、售后服務、進出口等業務,是集汽車零部件生產、專用車生產、重卡輪轂生產、汽車燈具、儲氣筒及汽車電子電器生產為一體的綜合性汽車零部件配套企業,零部件年配套能力達15萬輛份,年產各類專用車5000輛份,是西北地區大型專用車和汽車零部件骨干企業之一。

企業以現代化大企業為目標,通過信息化手段提高產品圖紙設計和工藝文件編制效率,集中安全管理集團公司下發訂單圖紙、研發圖紙、工藝文件,以及規范企業業務流程,最終實現設計、工藝、生產數據集成貫通,協同工作,覆蓋技術管理部、技術研發部、工藝部、生產制造部等多個部門。


1.1.1 業務現狀及需求
1)設計研發部門
版本管理的辦法是將同一零件圖紙繪制在同一文件中,但時間長了,有效版本無法確定;
規范統一模板;
設計自制、外購數據的快速分類匯總;
能夠接受外來的3D并轉換成2D,并有效管理;
2)工藝管理部
能夠實現工藝模板化編制;
提高工藝編制和審批簽字的效率;
設計工藝材料定額數據匯總
實現TS16949在信息化貫標應用
3)技術管理部
對集團下發的紙質圖紙結構化的儲存和管理
對圖紙、工藝、技術文檔的權限管理能夠更靈活和細致
對于技術的通知和技術文檔能夠實現電子簽名
4)生產管理部
在上晚班時不用擔心沒法去索要圖紙和工藝
能夠快速和時時查詢審批過后的圖紙、工藝等加工零件的有效數據
能夠第一時間知道當天更新的零部件
a)CAXA解決方案
1) 第一階段解決方案:規范工藝編制,實現工藝數據管理
上線CAXA產品包括:CAXA圖文檔系統管理、CAXA工藝圖表。
2)第二階段解決方案:規范產品研發設計,貫通設計、工藝管理
上線CAXA產品包括:CAXA協同管理-圖文檔、CAXA協同管理-工作流程、CAXA協同管理-電子簽名、CAXA工藝圖表、CAXA工藝匯總、CAXA工藝圖表-TS16949、CAXA實體設計。
b)實施效果
1)規范了工藝卡片編制模版,工藝編制效率提高了80%,對于工藝文件的重用率大大提高。數據的準確性提高,為企業的管理提供了方面性和規范性,目前編制工藝卡片3萬多套)
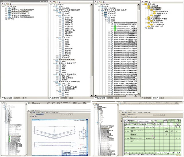
2)在PDM系統中建立了企業零部件庫和產品零部件,快速建立了對外來PDF格式圖紙中零部件的結構化、體系化管理,目前建立零部件共3萬多個節點,導入圖紙3萬多張,工藝規程3萬多張。
3)在PDM系統中實現了設計數據、工藝數據、技術文檔的統一有序、安全的管理,對設計文檔、國家標準、企業規范等文件數據的共享,圖紙共享利用率大大提高,并且對產品數據查詢速度提高了80%。
a)提高規范了設計、工藝編制效率
實現快速工藝設計,提高工藝設計的手段,滿足不同類型產品的工藝設計的需求,規范設計、工藝模版,為數據管理提供了準確的數據源頭,方便數據的準確共享、重用和數據匯總的輸出。提升和優化工藝編制的能力。企業技術資源的積累和技術經驗的沉淀提供了有效的方式,新人培養周期由5個月縮短到1月。

b)實現產品數據結構化管理
以模塊、產品系列為核心,建立了15類30系列 對企業產品外來圖紙、研發圖紙、工藝數據集中有效的管理。建立了研發部門、工藝部門、生產部門快捷的數據通道和溝通手段,實現設計、工藝、生產一體化管理,直觀的企業產品分類;直觀的產品零部件結構關系,直觀的有層次的管理了技術文檔,產品技術準備周期由以前30月縮短到10天。

c)原有的串行工作模式改變為并行
1)在圖文檔系統中,實現了數據資源的積累和技術數據的共享。
2)各部門人員通過系統的快速檢索,可以快速查找到自己所需要的資料。
3) 各部門人員可以同時發起不同的審批流程,產品資料審批過程可以同時進行,實現了產品數據的快速流轉。
4) 實現研發設計、工藝部門、生產制造部、技術管理部在同一平臺并行協同工作,能夠在系統平臺中找到自己所需資料,將各部門的資料導入到系統中,實現有效的管理和共享利用。
d) 提高工作效率
1)在系統中快速檢索,結束了以前費時費力的手工查詢,現在只需在系統中輸入所要查詢條件,系統會自動將符合條件的資料查找并顯示。
2) 快速輸出各項報表,原來設計、工藝在做報表時全是手工逐條輸入,效率慢,工作量大且很容易出錯。現在從系統中自動生成報表,減少了人為匯總的失誤,匯總周期由原來的2天時間縮短到3分鐘)。這些報表給生產管理部、采購部都節省了工作量,大大縮短了時間且輸出數據準確。

e) 流程規范及優化
1)并利用協同平臺和工作流技術,構建企業業務協同機制,實現對產品設計、工藝設計過程的流程全面管理和優化。規范了圖紙、工藝文件審批流程,縮短了圖紙、工藝審批流程時間。
2)記錄了文件審批過程,避免在文件審批流程中,出現責任不明現象。
3)實現任務的合理分派、控制以及可視化審批過程。縮短了文件審批過程時間和工作量, 技術人員只需選擇合適流程并發起,就可輕松實現文件審批,且流程中設置了“自動簽名”功能,可實現文件自動批量簽字,下發的圖紙、工藝等技術資料準確率由原來的60%提高到95%,文件審批速度和文件下發速度提高了1倍,目前已經審批簽字3萬多套文件。


f)企業質量貫標

